1. 概述 #
类加载器是JVM执行类加载机制的前提。
ClassLoader的作用:
ClassLoader是Java的核心组件,所有的Class都是由ClassLoader进行加载的,ClassLoader负责通过各种方式将Class信息的二进制数据流读入JVM内部,转换为一个与目标类对应的java.lang.Class对象实例。然后交给Java虚拟机进行链接、初始化等操作。因此,ClassLoader在整个装载阶段,只能影响到类的加载,而无法通过ClassLoader去改变类的链接和初始化行为。至于它是否可以运行,则由Execution Engine决定。
1.1 类加载器的分类 #

Java类加载器按层次分为四类:
- 引导类加载器(Bootstrap ClassLoader)
- 扩展类加载器(Extension ClassLoader)
- 应用程序类加载器(Application ClassLoader)
- 用户自定义类加载器(Custom ClassLoader)
1.2 类加载器的必要性 #
类加载器的核心价值体现在:
- 隔离性:不同加载器加载的类相互不可见
- 灵活性:支持动态加载、热部署等特性
- 安全性:防止核心类被篡改(如java.lang.String)
- 多样性:支持从非标准来源加载类(如网络、加密文件)
1.3 命名空间 #

关键点:
- 每个类加载器拥有独立的命名空间
- 不同命名空间的类默认互不可见
- 唯一性判断标准:全限定名 + 类加载器实例
1.4 类加载机制的基本特征 #

三大核心特征:
- 全盘委托:优先委派父加载器
- 缓存机制:已加载类直接返回
- 防止重复:确保类唯一性
1.5 类加载器之间的关系 #

层次结构特点:
- 父子关系通过组合(非继承)实现
- Bootstrap是顶级父加载器(由C++实现)
- 自定义加载器默认父级是AppClassLoader
- 形成树状而非简单的链式结构
2. 类的加载器分类 #
2.1 引导类加载器(Bootstrap ClassLoader) #

核心特征:
- 唯一没有父加载器的类加载器
- 加载路径:<JAVA_HOME>/lib目录下的核心类库
- 无法通过Java代码直接获取实例(返回null)
// 示例:获取String类的加载器
ClassLoader stringClassLoader = String.class.getClassLoader();
System.out.println(stringClassLoader); // 输出null
2.2 扩展类加载器(Extension ClassLoader) #

关键细节:
- 父加载器是Bootstrap ClassLoader
- 加载路径:<JAVA_HOME>/lib/ext目录
- 对应Java类:sun.misc.Launcher$ExtClassLoader
// 获取扩展类加载器
ClassLoader extClassLoader = ClassLoader.getSystemClassLoader().getParent();
System.out.println(extClassLoader);
// 输出 sun.misc.Launcher$ExtClassLoader@xxxxxx
2.3 系统类加载器(Application ClassLoader) #

主要特点:
- 父加载器是ExtClassLoader
- 加载路径:当前应用的classpath
- 对应Java类:sun.misc.Launcher$AppClassLoader
// 获取系统类加载器
ClassLoader appClassLoader = ClassLoader.getSystemClassLoader();
System.out.println(appClassLoader);
// 输出 sun.misc.Launcher$AppClassLoader@xxxxxx
2.4 用户自定义类加载器 #
public class MyClassLoader extends ClassLoader {
private String classPath;
@Override
protected Class<?> findClass(String name) {
byte[] classData = loadClassData(name);
return defineClass(name, classData, 0, classData.length);
}
private byte[] loadClassData(String className) {
// 实现自定义加载逻辑...
}
}
自定义场景:
- 热部署实现
- 加密字节码保护
- 模块化加载
- 多版本共存
3. 测试不同的类的加载器 #
3.1 核心类库测试 #

测试代码:
public class ClassLoaderTest {
public static void main(String[] args) {
printClassLoader("java.lang.String");
printClassLoader("java.util.HashMap");
printClassLoader("java.sql.DriverManager");
}
private static void printClassLoader(String className) {
try {
Class<?> clazz = Class.forName(className);
System.out.println(className + " 加载器: "
+ clazz.getClassLoader();
} catch (ClassNotFoundException e) {
e.printStackTrace();
}
}
}
运行结果:
java.lang.String 加载器: null
java.util.HashMap 加载器: null
java.sql.DriverManager 加载器: null
结论验证:
- 所有核心类库均由BootstrapClassLoader加载
- 显示null是因为BootstrapClassLoader由C++实现,无法在Java层获取引用
3.2 扩展类库测试 #

测试步骤:
- 找到JRE扩展目录(示例路径:
<font style="background-color:rgb(252, 252, 252);">$JAVA_HOME/jre/lib/ext</font>) - 查看dnsns.jar中的DNSNameService类
- 执行测试代码:
printClassLoader("sun.net.spi.nameservice.dns.DNSNameService");
运行结果:
sun.net.spi.nameservice.dns.DNSNameService 加载器:
sun.misc.Launcher$ExtClassLoader@4eec7777
关键发现:
- 扩展目录中的类由ExtClassLoader加载
- 父加载器链:ExtClassLoader → BootstrapClassLoader
3.3 应用类库测试 #

测试代码:
public class MyApplicationClass {
public static void main(String[] args) {
// 测试自定义类
printClassLoader("com.example.MyService");
// 测试第三方库
printClassLoader("org.apache.commons.lang3.StringUtils");
}
}
运行结果示例:
com.example.MyService 加载器: sun.misc.Launcher$AppClassLoader@18b4aac2
org.apache.commons.lang3.StringUtils 加载器: sun.misc.Launcher$AppClassLoader@18b4aac2
重要结论:
- 所有classpath中的类(包括第三方JAR)都由AppClassLoader加载
- 父加载器委托机制保证核心类不会被重复加载
3.4 自定义类加载测试 #

测试代码示例:
public class CustomLoaderTest {
public static void main(String[] args) throws Exception {
ClassLoader customLoader = new MyClassLoader();
Class<?> clazz = customLoader.loadClass("com.example.Demo");
System.out.println("自定义类加载器: " + clazz.getClassLoader();
}
}
class MyClassLoader extends ClassLoader {
@Override
protected Class<?> findClass(String name) {
// 实现自定义加载逻辑
byte[] bytes = loadClassData(name);
return defineClass(name, bytes, 0, bytes.length);
}
}
典型输出:
自定义类加载器: MyClassLoader@6d06d69c
核心要点:
- 自定义加载器打破双亲委派时需要重写loadClass方法
- 标准实现应该遵循双亲委派模型(重写findClass)
4. ClassLoader源码解析 #
4.1 ClassLoader的主要方法 #

核心方法源码解析: #
- loadClass() 双亲委派实现
protected Class<?> loadClass(String name, boolean resolve)
throws ClassNotFoundException {
synchronized (getClassLoadingLock(name) {
// 1.检查是否已加载
Class<?> c = findLoadedClass(name);
if (c == null) {
try {
// 2.递归调用父加载器
if (parent != null) {
c = parent.loadClass(name, false);
} else {
c = findBootstrapClassOrNull(name);
}
} catch (ClassNotFoundException e) {
// 父加载器无法完成加载
}
if (c == null) {
// 3.调用findClass自行加载
c = findClass(name);
}
}
if (resolve) {
resolveClass(c);
}
return c;
}
}
- findClass() 模板方法
protected Class<?> findClass(String name) throws ClassNotFoundException {
throw new ClassNotFoundException(name);
}
- defineClass() 类定义核心
protected final Class<?> defineClass(byte[] b, int off, int len)
throws ClassFormatError {
return defineClass(null, b, off, len, null);
}
4.2 SecureClassLoader与URLClassLoader #

关键设计:
- SecureClassLoader 添加了权限控制
- URLClassLoader 实现从URL路径加载类
- Ext/AppClassLoader 都是URLClassLoader的子类
4.3 ExtClassLoader与AppClassLoader #
// Launcher.java片段
static class ExtClassLoader extends URLClassLoader {
public static ExtClassLoader getExtClassLoader() throws IOException {
File[] dirs = getExtDirs();
return new ExtClassLoader(dirs);
}
}
static class AppClassLoader extends URLClassLoader {
AppClassLoader(URL[] urls, ClassLoader parent) {
super(urls, parent);
}
}
关键区别:
| 特性 | ExtClassLoader | AppClassLoader |
|---|---|---|
| 加载路径 | jre/lib/ext/*.jar | classpath路径 |
| 父加载器 | BootstrapClassLoader | ExtClassLoader |
| 实现类 | sun.misc.Launcher$ExtClassLoader | sun.misc.Launcher$AppClassLoader |
4.4 Class.forName()与ClassLoader.loadClass() #

代码对比:
// 默认执行初始化
Class.forName("com.example.Demo");
// 等效代码
Class.forName("com.example.Demo", true, currentClassLoader);
// 不执行初始化
classLoader.loadClass("com.example.Demo", false);
关键差异表:
| 特性 | Class.forName() | ClassLoader.loadClass() |
|---|---|---|
| 初始化触发 | 默认触发 | 默认不触发 |
| 异常处理 | 抛出ClassNotFoundException | 需要手动处理异常 |
| 使用场景 | 加载驱动类等需要初始化的场景 | 类结构分析等不需要初始化的场景 |
5. 双亲委派模型 #
5.1 定义与本质 #

本质特征:
- 层级过滤机制:加载请求逐级过滤
- 优先权原则:父加载器优先尝试
- 安全屏障:防止核心类被篡改
- 类隔离基础:不同层级加载器形成隔离空间
常见误区:
- 父加载器不是继承关系,而是组合关系
- 不是严格的"双亲",而是单亲委派链
- BootstrapClassLoader不参与Java层次结构
5.2 优势与劣势 #

优势总结:
- 安全性:防止篡改java.lang等核心类
- 高效性:避免重复加载消耗资源
- 稳定性:保证基础类行为一致
- 简单性:形成明确的类查找路径
劣势分析表:
| 劣势点 | 具体表现 | 典型案例 |
|---|---|---|
| 灵活性不足 | 无法实现热替换 | Tomcat模块化加载 |
| 扩展性受限 | 无法加载不同版本库 | OSGi模块系统 |
| 上下文隔离 | SPI服务加载困难 | JDBC驱动加载 |
| 性能损耗 | 多级委派增加调用链路 | 高频动态加载场景 |
5.3 破坏双亲委派机制 #

JDBC破坏案例解析:
// DriverManager静态代码块
static {
loadInitialDrivers();
println("JDBC DriverManager initialized");
}
private static void loadInitialDrivers() {
// 使用线程上下文类加载器
ServiceLoader<Driver> loadedDrivers =
ServiceLoader.load(Driver.class);
// 加载实现类...
}
关键破坏手段:
- 线程上下文类加载器(Thread Context ClassLoader)
- 逆向委派:子加载器直接加载父加载器范围的类
- 分层加载:不同加载器加载相同类
5.4 热替换的实现 #

热替换实现代码框架:
public class HotSwap {
private volatile Object serviceInstance;
private ClassLoader currentLoader;
public void init() throws Exception {
File watchDir = new File("/hotswap");
WatchService watcher = FileSystems.getDefault().newWatchService();
watchDir.register(watcher, ENTRY_MODIFY);
new Thread(() -> {
while (true) {
WatchKey key = watcher.take();
reloadClass();
key.reset();
}
}).start();
}
private void reloadClass() {
ClassLoader newLoader = new HotClassLoader();
Class<?> clazz = newLoader.loadClass("ServiceImpl");
serviceInstance = clazz.newInstance();
currentLoader = newLoader; // 切换引用
}
}
热替换关键点:
- 使用自定义类加载器重新加载
- 新旧类必须实现相同接口
- 需要妥善处理静态状态迁移
- 旧类需满足卸载条件(无实例、无引用)
6. 沙箱安全机制 #
6.1 JDK1.0时期 #

初始安全模型特点:
- 非黑即白的二元安全模式
- 仅支持本地代码的完全信任
- 无细粒度权限控制
- 通过类加载器实现基础隔离
典型限制:
// 沙箱中运行的代码会抛出SecurityException
System.setSecurityManager(new SecurityManager();
FileInputStream fis = new FileInputStream("/etc/passwd"); // 抛出异常
6.2 JDK1.1时期 #

关键改进:
- 引入可扩展的安全管理器
- 细粒度权限检查方法
- 支持代码签名验证
- 实现策略文件雏形
权限配置文件示例(.java.policy):
policy
grant codeBase "http://example.com/-" {
permission java.io.FilePermission "/tmp/*", "read";
permission java.net.SocketPermission "*:80", "connect";
};
6.3 JDK1.2时期 #

安全架构升级要点:
- 引入保护域(ProtectionDomain)概念
- 实现权限(Permission)对象体系
- 建立访问控制器(AccessController)
- 支持动态权限判断
访问控制流程:
AccessController.doPrivileged(new PrivilegedAction<Void>() {
public Void run() {
// 受信任代码块
new File("/secret.txt").delete();
return null;
}
});
6.4 JDK1.6时期 #

最终形态安全特性:
- 支持主体(Principal)授权
- 增强的策略动态刷新能力
- 改进的权限继承机制
- 细粒度访问控制上下文
安全策略配置示例:
// 创建自定义权限
public class DatabasePermission extends BasicPermission {
public DatabasePermission(String name) {
super(name);
}
}
// 策略文件配置
grant principal javax.security.auth.x500.X500Principal "CN=admin" {
permission com.example.DatabasePermission "query";
};
安全机制执行流程:

7. 自定义类的加载器 #
7.1 为什么要自定义类加载器? #

典型应用场景分析:
- 热部署/热更新

- 字节码加密保护
public class SecureClassLoader extends ClassLoader {
protected Class<?> findClass(String name) {
byte[] encryptedBytes = loadEncryptedClass(name);
byte[] decrypted = decrypt(encryptedBytes); // 自定义解密算法
return defineClass(name, decrypted, 0, decrypted.length);
}
}
- 多版本共存

- 非标准来源加载
- 数据库存储的类字节码
- 网络动态传输的类文件
- 内存实时生成的字节码
7.2 实现方式 #
标准实现模板 #

分步实现指南:
- 继承ClassLoader基类
public class MyClassLoader extends ClassLoader {
public MyClassLoader(ClassLoader parent) {
super(parent); // 显式指定父加载器
}
}
- 重写findClass方法
@Override
protected Class<?> findClass(String name) throws ClassNotFoundException {
byte[] classBytes = loadClassBytes(name);
return defineClass(name, classBytes, 0, classBytes.length);
}
- 实现字节码加载
private byte[] loadClassBytes(String className) {
String path = className.replace('.', '/') + ".class";
try (InputStream ins = new FileInputStream(path);
ByteArrayOutputStream baos = new ByteArrayOutputStream() {
int bufferSize = 4096;
byte[] buffer = new byte[bufferSize];
int bytesNumRead;
while ((bytesNumRead = ins.read(buffer) != -1) {
baos.write(buffer, 0, bytesNumRead);
}
return baos.toByteArray();
} catch (IOException e) {
throw new ClassNotFoundException(className, e);
}
}
- 打破双亲委派(可选)
@Override
protected Class<?> loadClass(String name, boolean resolve)
throws ClassNotFoundException {
// 针对特定包名跳过双亲委派
if (name.startsWith("com.example.special") {
return findClass(name);
}
return super.loadClass(name, resolve);
}
线程上下文类加载器 #

使用模式:
// 设置上下文类加载器
Thread.currentThread().setContextClassLoader(myClassLoader);
// 获取上下文类加载器
ClassLoader loader = Thread.currentThread().getContextClassLoader();
Class<?> clazz = loader.loadClass("com.example.Service");
典型面试实现题 #
需求:实现热部署类加载器
public class HotswapClassLoader extends ClassLoader {
private String basePath;
public HotswapClassLoader(String basePath) {
super(ClassLoader.getSystemClassLoader().getParent();
this.basePath = basePath;
}
@Override
protected Class<?> findClass(String name) throws ClassNotFoundException {
byte[] data = loadClassData(name);
return defineClass(name, data, 0, data.length);
}
private byte[] loadClassData(String name) {
// 从指定路径加载最新字节码
String path = basePath + name.replace('.', '/') + ".class";
try (InputStream ins = new FileInputStream(path) {
ByteArrayOutputStream baos = new ByteArrayOutputStream();
int b;
while ((b = ins.read() != -1) {
baos.write(b);
}
return baos.toByteArray();
} catch (IOException e) {
throw new RuntimeException(e);
}
}
}
8. Java9新特性 #
8.1 模块化系统对类加载的影响 #

重大变化:
- 引导类加载器可见性:BootstrapClassLoader在Java层可见(仍由C++实现)
- 平台类加载器:替代原来的ExtClassLoader
- 模块化层次结构:

- 资源访问限制:模块需显式暴露资源
8.2 类加载器API变化 #
// 模块化后的类加载示例
ModuleLayer.Controller controller = ModuleLayer.defineModulesWithOneLoader(
configuration,
List.of(parentLayer),
ClassLoader.getSystemClassLoader()
);
Class<?> clazz = controller.layer().findLoader("com.module")
.loadClass("com.example.Service");
新增核心类:
<font style="background-color:rgb(252, 252, 252);">java.lang.Module</font><font style="background-color:rgb(252, 252, 252);">java.lang.ModuleLayer</font><font style="background-color:rgb(252, 252, 252);">java.lang.Configuration</font>
8.3 兼容性处理 #

迁移策略:
- 使用
<font style="background-color:rgb(252, 252, 252);">--add-exports</font>暴露内部API <font style="background-color:rgb(252, 252, 252);">--add-opens</font>允许反射访问<font style="background-color:rgb(252, 252, 252);">--patch-module</font>修补模块
(第八部分内容结束,后续将进入"常见问题与解决方案"章节)
9. 常见问题与解决方案 #
9.1 NoClassDefFoundError vs ClassNotFoundException #

解决方案:
// ClassNotFoundException处理示例
try {
Class<?> clazz = Class.forName("com.example.MissingClass");
} catch (ClassNotFoundException e) {
// 检查classpath配置
// 验证依赖是否完整
// 确认类名拼写
}
// NoClassDefFoundError预防措施
public class SafeInit {
static {
try {
// 避免静态块抛出异常
init();
} catch (Exception e) {
throw new ExceptionInInitializerError(e);
}
}
}
9.2 实现热替换的难点 #

常见问题:
- 静态状态迁移困难
- 旧实例无法自动升级
- 资源句柄无法转移
解决方案:
- 使用接口隔离实现
- 通过代理模式切换实现
- 结合OSGi等成熟框架
(第九部分内容结束,最后将呈现"高频面试问题与解答")
10. 高频面试问题与解答 #
10.1 双亲委派机制的优势与不足 #
问题:请解释双亲委派模型的工作原理及其优缺点
解答:
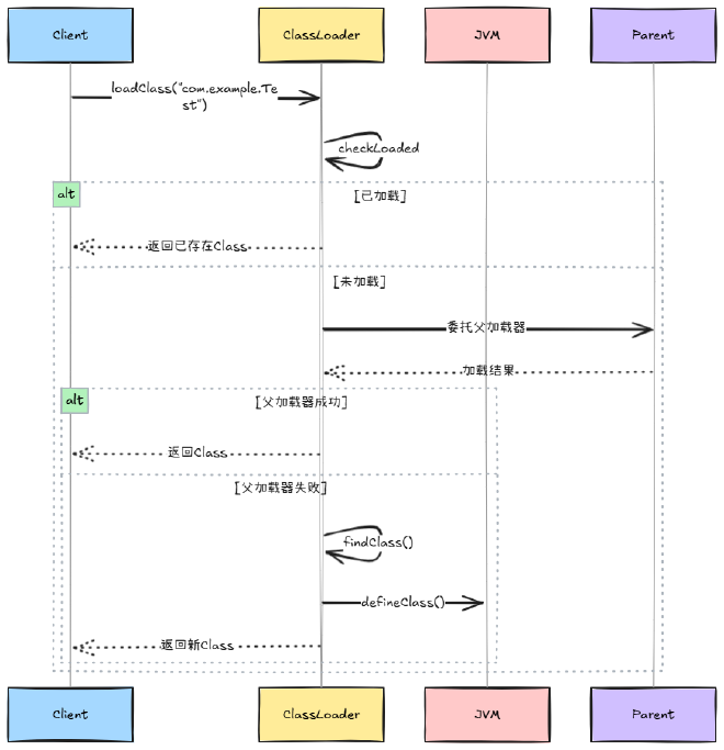
1. 工作原理(图示辅助理解)

- 三大优势
- 安全性:防止核心类库被篡改
- 唯一性:避免重复加载消耗内存
- 高效性:父加载器缓存提升加载速度
- 主要缺陷
- 上下文隔离导致SPI加载困难
- 无法实现真正的热替换
- 模块化场景适应性差
10.2 如何打破双亲委派机制 #
问题:列举三种打破双亲委派模型的场景及实现方式
解答:
1. 线程上下文加载器
// JDBC驱动加载案例
ClassLoader original = Thread.currentThread().getContextClassLoader();
try {
Thread.currentThread().setContextClassLoader(customLoader);
DriverManager.getConnection(url); // 驱动使用上下文加载器
} finally {
Thread.currentThread().setContextClassLoader(original);
}
- OSGi模块化方案
- 每个Bundle使用独立类加载器
- 网状结构的类依赖关系
- Tomcat容器设计
- Web应用隔离:每个WAR使用独立加载器
- 共享库统一加载:/common目录
- 热部署实现:创建新加载器实例